Win10 Windows资源管理器已停止工作怎么办?Win10 Windows资源管理器已停止工作的解决方法
本篇文章为各位带来的内容是关于Win10系统的,各位用户们晓得Win10 Windows资源管理器已停止工作怎么办?下文就是小编为大伙讲述的Win10 Windows资源管理器已停止工作的解决方法,让我们一起来下文看看吧。
Win10 Windows资源管理器已停止工作怎么办?Win10 Windows资源管理器已停止工作的解决方法
方法一:
1、首先,打开【控制面板(按键盘上的 Win + R 组合键,打开运行,再输入control)】,再点击【系统和安全】;

2、系统和安全窗口,找到并点击【安全和维护】;

3、点击展开维护,再点击【查看可靠性历史记录】;

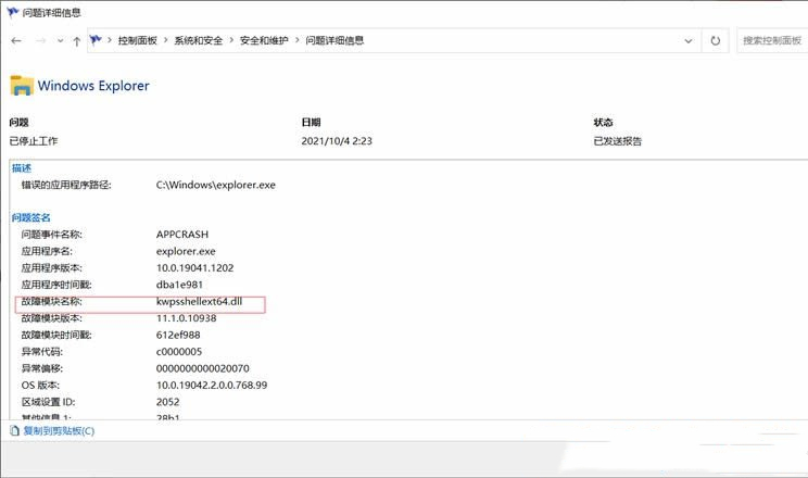
4、这时候,就可以查到是什么故障导致的Windows Explorer停止工作了。最后,根据故障模块名称去解决即可。

方法二:
1)sfc
命令提示符中,输入并按回车执行【sfc /scannow】 命令,该命令主要是用来修复系统文件的,不管是系统文件缺失,或损坏都可以修复。

2)dism
命令提示符中,输入并按回车执行【DISM /Online /Cleanup-Image /CheckHealth】命令,该命令可以用来修复Windows系统镜像、安装程序、恢复程序和PE系统。

3)初始化
1、命令提示符中,输入并按回车执行【systemreset -cleanpc】命令,可以唤起系统重置。

2、全新启动,这将删除所有应用和程序,但 Windows 标配的那些应用和程序除外。你的制造商安装的所有 Microsoft Store 应用也将保留。你的个人文件和一些 Windows 设置将保留。

苏公网安备32032202000432